Процессы
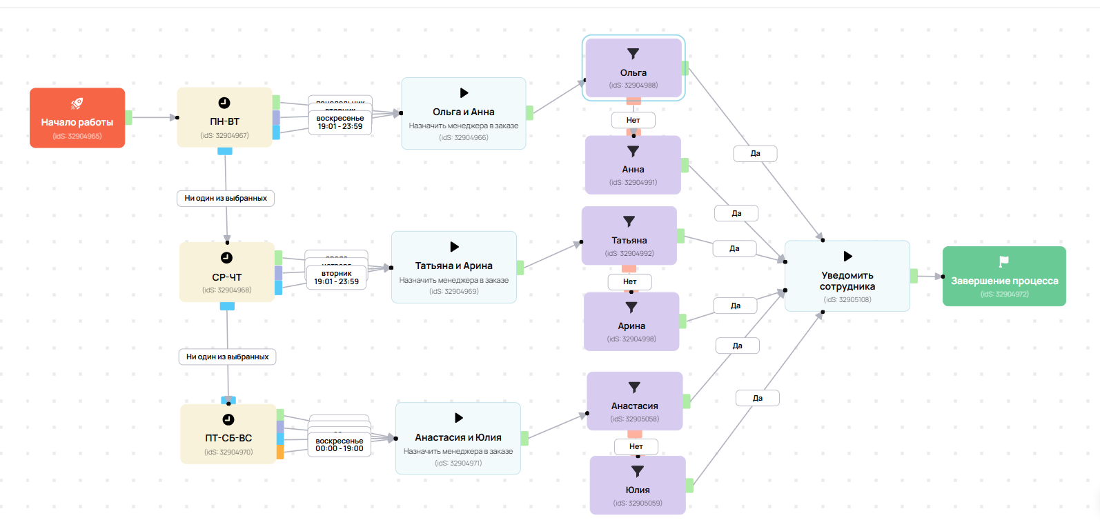
Распределение заказов по менеджерам
заказы автоматически распределяются по менеджерам
каждый сотрудник получает уведомление о новом заказе
Удаление дублей заказов
если в базе уже есть заказ, то второй такой же будет отменён автоматически
упрощает работу менеджеров и делает статистику по заказам более понятной
Процесс Теста для подписчиков телеграм
задаёт вопросы, и в зависимости от набранных баллов предлагает курсы
также даёт полный список курсов
предлагает консультацию менеджера
за тестирование дарит промо-код
Процесс подписки на онлайн-тренировки
проверяет подключен ли телеграм
выдаёт доступ к тренировкам по заданному графику
если все тренировки пройдены вовремя, то выдаёт бонусный урок
даёт доступ к тренировкам ещё на 14 дней и удаляет из группы
Клуб Геткурс-Телеграм_
Реккурентные платежи
процесс проверяет доступен ли автоплатёж и автопродление
напоминает об оплате
создаёт заказ на продление
добавляет и удаляет из групп
Удаление неоплаченных заказов
процесс ждёт 1 день и удаляет все неоплаченные заказы
упрощает работу менеджеров
делает статистику по заказам более правдивой и понятной
Вернуться на главную
Телефон: +7 909 875 00 36
E-mail: soroki03@gmail.com
© 2022г
This site was made on
Tilda — a website builder
that helps to create a website without any code
Create a website
How to remove this block?
About platform
Submit a complaint